发票不足需增量,这两招很管用!还有要领须记清
企业在日常经营中,如果遇到临时大额订单等情况,导致发票不够了怎么办?别急,小编给您支招来了~~
这时候就可以申请发票增量或者扩版了!!!
那发票增量和扩版是什么意思呢
就是比如A企业一个月可以领20张发票,但是某月因为某种原因发票不够开的了,这时候怎么办?
划重点!!!
发票增量必须要把所有的发票开完了才能申请!
发票扩版无所谓,你剩下几张也可以申请扩版。
申请发票增量,就是增加每个月领发票的数量比如A企业一个月能领20张,但是不够开了,我就要申请增量,一个月领50张。
申请发票扩版, A企业开一张发票最大限额是一万,如果有十万的业务,就得开十张发票。申请扩版可以将一张发票限额扩大到十万(一百万,一千万都可以,具体看各企业需求)。这个时候A企业只需要开一张发票即可。
下面开始上步骤!
第一招、 超限量领购发票特批
在企业当月发票数量不足时,可通过申请“超限量领购发票特批”进行发票临时增量,解决企业燃眉之急。
Step 1
登录电子税务局,在首页选择“我要办税”—“发票使用”。

Step 2
点击“发票票种核定”—“超限量领购发票特批”。

Step 3
仔细阅读办理须知,点击继续办理。

Step 4
选择需要增量的发票种类,并键入需要申请的发票数量。填写完成后点击下一步。

Step 5
在预览提交页面核对发票种类和申请特批数量,确认无误后点击“提交”,选择CA证书或者电子营业执照进行验证。


Step 6
出现此页面时说明超限量领购发票特批申请已提交完成。

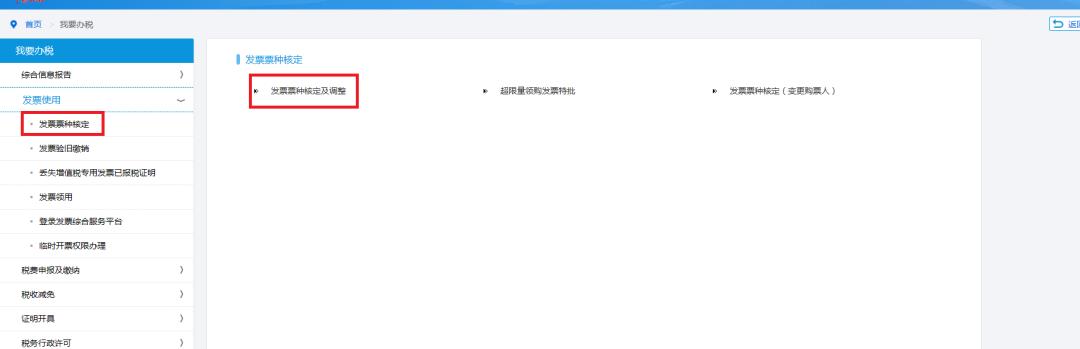
第二招、发票票种核定及调整
如果企业现有发票种类的每月最高购票数量无法满足日常业务需要,可以申请"发票票种核定"进行长期数量调整。来看看发票票种核定及调整在电子税务局的操作流程吧!
Step 1
登录上海市电子税务局,在首页选择"我要办税"—“发票使用”。

Step 2
点击“发票票种核定”—“发票票种核定及调整”。

Step 3
进入“发票票种核定及调整”后,首先要对经办人进行实名认证,可以使用微信或支付宝扫一扫功能扫描二维码进行验证。

Step 4
验证通过后,纳税人可根据开票需求,变更需核定票种的购票数量。完成后点击下一步。

Step 5
在预览提交页面核对申请信息,包括发票种类名称和购票数量,确认无误后点击“提交”,选择CA证书或者电子营业执照进行验证。


Step 6
出现此页面时说明票种核定及调整申请已提交完成。

来源:上海市税务局、中国税务报
责任编辑:李星红 (010)61930073
标签:
132
这几所211高校有点“冷门”,适合刚过一本线左右的考生捡漏 虽然当前衡量一所大学的办学实力有了“双一流建设高校”这种提法,但是211高校的牌子依然被很多用人单位所认可。当然...
172
“建极绥猷”怎么读,什么意思?故宫中那些匾额的含义,你知多少 故宫,又称紫禁城,是明清两代的皇家宫殿,是中国古代建筑的杰作,也是世界文化遗产之一。 故宫不仅是皇帝居...
197
舌尖上的中药-扫帚苗 在老家,我们都熟知一种几乎家家都用的上的东西:扫帚,今天说的这个中药,我们常用来做笤帚,其实就是地肤子的全株植物,俗称扫帚苗。 嫩苗 扫帚 地肤子...
151
农历十一月初一将至,你知道是什么日子吗?老祖宗的谚语怎么说 #头条创作挑战赛# 导读:农历十一月初一将至,你知道是什么日子吗?老祖宗的谚语怎么说? 时光飞逝,转眼间又要...
67
不到2天,台海发生2场军事对峙,美军机闯入我领空,均被我军驱离 近日,美国不顾警告,执意以所谓的“自由航行”为由,派军舰穿越台湾海峡。与此同时,据台媒报道,就在美军舰...
83
八一建军节的由来、意义和诞生地 #时事热点头条说# 今天是八一建军节。是纪念中国工农红军而成立的节日。是在1933年7月11日那天,中华苏维埃共和国临时中央政府,根据中央革命军...
64
为什么要选择趣码?它的优势在哪里? 其实这两年也有很多朋友给我分享过各种各样的,就是包括现在的一些电商的平台。 那为什么都没有去经营,大家都在说电商现在也是一个趋势...
132
祝由术是不能随便施展的(一) 祝由术是中国古代的一种巫术,是医学科中一种神奇的科目,又叫祝由科。 古不传言:学会祝由科,来人不用说。 古代祝由术的是一种崇高的职业,非...
187
用完的洗衣液瓶别扔了,手工改造15款花瓶,都说好看!快来试试 平时,洗衣液桶都是直接丢掉的,其实这样有一点可惜,作为废品也卖不了几个几毛钱,倒不如趁着家中洗衣液桶用完...
163
唐门十二大暗器排行:前两名让菩提流血,观音落泪! 唐门的暗器在小说中非常受宠的,但是,唐门暗器是属于阴毒的武器。所以武林正派人士都看不上它,但是这并不妨碍它的杀伤力...
203
私人影吧:我们不像影院,更像家 高清大屏、私人空间、聚会娱乐…… 九江新闻网讯(记者 商乐)相约几个好友,找一个小房间,选一部爱看的电影评头道足一番,这样的私人影吧你...
202
昆凌晒照挑战雪板 整容前后照片曝光昆凌女儿叫什么名字 近日,天王嫂昆凌在微博晒出2016年第一次挑战雪板的照片引来网友围观,有网友留言称:小公举在玩游戏没陪你嘛!据悉,周杰...
89
大名鼎鼎的勃朗宁m1918轻机枪真的很出色吗? 勃朗宁m1918轻机枪是美国在一战时期研发,并一直使用到二战的轻机枪,在战争史上可以说是一款大名鼎鼎的武器,可它真的是一款出色的...
84
投顾大师出品:全国主流券商投资顾问收入大曝光 做投资顾问这行的,薪水一直是个不能提的痛,传说去年牛市有上百万的也有苦哈哈一年毛都没有的。俗话日光之下并不新鲜事,今天...
141
让企业资本运作的三个经典案例,你值得掌握 干货|企业资本运作的三个案例,你必须要看! 图:企业资本运作模式对比 1)海尔集团:产融资本结合模式 在市场经济的发展中,产业...
146
杞县第一高级中学 根植厚重文化积淀 谱写教育发展新章 河南经济报 记者 李洪 通讯员 董琳 刘永奇 文/图 杞县第一高级中学,又称杞县于镇高中,本部坐落于中国历史文化名镇、蔡文...
76
今天天呀!42岁余文乐近照曝光!苍老成老伯,大小眼严重!病情 在一个寒冷的冬日,香港知名影星余文乐(以下简称余文乐)与家人一同来到日本东京度假。这位曾经的潮男风云人物...
78
4月1日,特斯拉“宣布”破产! 4月1日,特斯拉CEO马斯克在社交媒体上郑重其事地宣布特斯拉破产。 马斯克在社交媒体上说: 特斯拉破产了。 2018年4月1日,加利福尼亚帕罗奥图。 尽管...
134
五部经典特种兵题材剧,《我是特种兵》排第三,你看过哪几部? 可以说每一次热播的特种兵题材电视剧都会吸引不少观众的眼球和关注,同时也会掀起一波观剧小热潮。但是热播的多...
202
三十六计之第十五计调虎离山 三十六计之第十五计调虎离山 调虎离山常言道:龙游浅水遭虾戏,虎落平川被犬欺。 说的是叱咤风云的巨龙,出了深潭大渊便无法施展本领,连虾蟹都斗不过...